広がる生成AIとロボットの融合、実例で真価を紹介デジタルツイン×産業メタバースの衝撃(8)(4/5 ページ)

» 2025年10月30日 08時30分 公開

工場で機器やロボットの制御コードを自動生成

 工場で、機器の制御コード自体を生成AIで自動生成する取り組みも進み、自律的に生産性とエネルギー使用量のバランスを図る制御をもとに動作していく世界が近づいている。

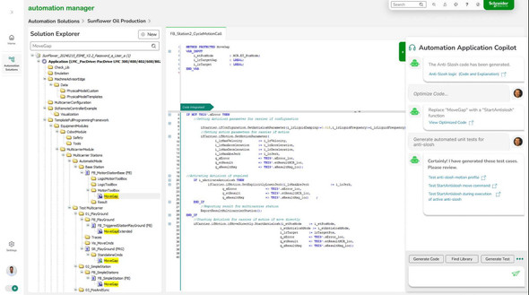
Schneider ElectricのAutomation Manager

 フランスのSchneider Electric(シュナイダーエレクトリック)では、産業ソフトウェア開発においてシステムが複雑化し、設計品質の担保が難しくなり、不具合改修を含む開発の長期化を招く課題を抱えていた。また、慢性的な制御エンジニアの不足に加え、ベテランの退職によるメンテナンス人材の不足リスクが高まっている。加えて、制御機器は、メーカーごとに独自の操作方法やライブラリがあり、これらを1から習得するのに時間がかかる。

 そこで、シュナイダーエレクトリックは、生産準備におけるプラントやラインの立ち上げ効率化を図るべく、プラントの制御コードを生成AIで自動生成する「Automation Manager」を展開し、それら課題に取り組んでいる。自然言語でPLC(Programmable Logic Controller)などの制御プログラムやテスト仕様書を自動生成し、考慮すべき点や参照ドキュメントなども提示する。

 今後同社の強みであるカーボンニュートラル対応と制御コードの自動生成とシミュレーションを掛け合わせる。生成AIを活用して、生産性高く効率的に動作するだけでなく、電力使用量やエネルギー消費量などを最適化する制御の提案や生成につなげ「制御起点のAI×デジタルツイン」の展開を行っていくことが目指している。

photo 図10:Schneider Automation Managerでの生成AIによる制御コード生成[クリックで拡大] 出所:Schneider Electric

SIEMENS Industrial Copilotと自律生産コンセプト

 ドイツのSiemens(シーメンス)も同様の取り組みを行っている。シーメンスは、未来の工場を「自律型生産工場」と捉え、下図のようなコンセプトを描く。

 このコンセプトにおいて、モノづくりの起点になるのは、ユーザーのアイデアに基づく写真やスケッチだ。そこからGenerative Design(生成型設計)で設計データが自動生成され、必要な材料や部品、製造プロセスの特定と、生産キャパシティー、CO2排出量などの規制条件を考慮し、最適な生産工場やサプライヤーが決定される。入庫した材料や部品はロボットやドローンなどが検品し、人間の介入が必要な場合はアラートが出されて人を呼ぶ。自律システムと人が連携する形だ。生産計画や、作業計画、機器への制御コード生成などは全て自動で柔軟に行われ、製造プロセスが実行される。最終的にドローンを通じて各個別のユーザーにもとに配送される。

photo 図11:シーメンスが描く製造業の未来「The Autonomous Factory of the Future by Siemens」[クリックで拡大] 出所:シーメンス資料から筆者が加筆

 シーメンスはこうした未来の製造業を支えるべく、生成AIをそれぞれのモノづくり支援ソフトウェアに取り込んで展開している。設計段階ではCAD/PLMソフトウェアにおいてGenerative DesignでAIを活用した設計を支援し、マスカスタマイゼーションを支えている。加えて、生産技術においては米国Microsoft(マイクロソフト)と連携したIndustrial Copilotにおいて各種機器を制御するコントローラーであるPLCの制御コードや、機器操作表示画面(HMI)のプログラムを自動生成する。工場のライン立ち上げや、ライン変更、改善などの際に図面や要件のインプットをもとに、制御コードを生成する。技術人材の人手不足や、生産ラインの複雑化などの課題を持つ生産技術組織を支える。

 例えば、マザー工場から海外工場にある製品の製造を移転する際に、移転先の製造ラインの機器に、従来の製造ラインの制御コードをそのまま移し、環境条件などを生成AIで調整するような使い方も可能だ。迅速な海外工場立ち上げにも寄与する。今後は、生産技術のプロセス全体を生成AIで支えるソリューションとするため、現在の自社PLCから、多様な制御ツールやロボット、機器など適用先を拡大することを目指しているという。

photo 図12:シーメンスの製造業向けの生成AI活用ソリューション[クリックで拡大] 出所:シーメンス

 さらに自社で保有しているローコード開発ツールのMendixと、AWSの生成AI基盤のBedrockを連携し、データサイエンティストでなくても、現場誰もがカイゼンのためのデジタルアプリケーションを作れる体制を構築している。製造現場で自社の現場カイゼンのためのアプリ開発が誰もができるようになるとともに、そのアプリケーションを他社に外販して他社から収益をあげられる循環を生み出す。

Copyright © ITmedia, Inc. All Rights Reserved.

特別協賛PR
スポンサーからのお知らせPR
Pickup ContentsPR
Special SitePR
あなたにおすすめの記事PR