京都マイクロの「SOLID」がIDEを刷新、オープンソースのTheiaベースへ:組み込み開発ニュース
京都マイクロコンピュータは、RTOSと専用開発環境を統合した組み込みシステム開発用プラットフォーム「SOLID」のバージョン5.0を提供開始する。
京都マイクロコンピュータは2025年8月1日、リアルタイムOS(RTOS)と専用開発環境を統合した組み込みシステム開発用プラットフォーム「SOLID」のバージョン5.0を同月末に提供開始すると発表した。サブスクリプション利用者には無償提供する。
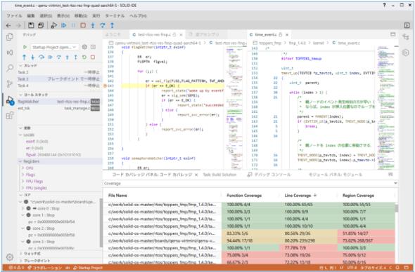
バージョン5.0では、統合開発環境(IDE)の刷新とRTOS機能の強化、ツールチェインの更新を行い、多様な開発ニーズに対応する。IDEは、従来のVisual Studioベースから、Visual Studio Code互換のオープンソースIDEフレームワークTheiaベースへ移行。clangdによるインテリセンスやGit Graph、GitLensなどの拡張機能を利用可能で、開発者がカスタマイズできる。AI(人工知能)エージェントにも対応し、チャットによるコード生成や補完などの支援機能を強化している。
RTOSでは、Arm Cortex-A向けSOLID-OSで活用してきたMMU(メモリ管理ユニット)機能を拡張し、カーネルや他タスクのメモリ空間にアクセスできない「制限空間」を新設。ネットワーク通信機能などを分離して実行することで、外部からの攻撃リスクを低減できる。制限空間はメモリマップエディタから容易に設定可能で、既存のRTOSカーネルとも互換性を維持している。
ツールチェインはLLVM/Clang ver.19ベースに更新し、リンカをlldに変更。LTO(Link Time Optimization)の活用が容易になった。従来版で作成したプロジェクトとの上位互換性を保ち、JTAGデバッガ「PARTNER-Jet2」や新製「PARTNER-Jet3」による実機デバッグも可能だ。
Copyright © ITmedia, Inc. All Rights Reserved.
関連記事
イーソルが京都マイクロコンピュータを買収、フルスタックエンジニアリングを強化
イーソルは、京都マイクロコンピュータを傘下に置くKMCホールディングスを100%子会社にすると発表した。
10年越しでJTAGデバッガの新製品を発売、Rustのデバッグにも対応
京都マイクロコンピュータは、JTAGデバッガ「PARTNER-Jet3」を発売した。最先端のデバッグテクノロジーを搭載し、CPUコアや半導体ベンダにも縛られず、さまざまなシステム開発で利用できる。
京都マイクロの「SOLID」がRISC-Vに対応、TOPPERSベースの64ビットRTOSを採用
京都マイクロコンピュータが、「EdgeTech+ 2024」において、ソフトウェア開発プラットフォーム「SOLID ver.4.0」を披露。これまでのSOLIDはArmの「Cortex-Aシリーズ」向けだったが、新たにRISC-Vに対応したことを特徴とする。
組み込みシステムの開発現場に対応したJTAGデバッガの製品化を発表
京都マイクロコンピュータは、2025年春に、JTAGデバッガ「PARTNER-Jet3」を発売する。組み込みシステムの開発現場に対応するよう、ハードウェアとソフトウェアを全面的に再設計している。
RISC-V向けエッジコンピューティングの包括的なソフトウェア開発環境
イーソルは、エヌエスアイテクス、京都マイクロコンピュータ、OTSLと共同で、次世代プロセッサIP「RISC-V」向けの包括的なソフトウェア開発環境を開発した。
RTOSベースの組み込みソフトウェア開発プラットフォームがRust言語に対応
京都マイクロコンピュータは、RTOSベースの組み込みソフトウェア開発プラットフォーム「SOLID」について、次世代プログラミング言語「Rust」に対応した新バージョン「SOLID Ver.3.0」をリリースすると発表した。

